Skip to content
  • There are no suggestions because the search field is empty.

Event Stream Analysis Overview

Event Stream Analysis OverviewEvent Stream Analysis Overview

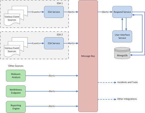
NetWitness Event Stream Analysis (ESA) provides advanced stream analytics such as correlation and complex event processing at high throughputs and low latency. It is capable of processing large volumes of disparate event data from Concentrators.

ESA's advanced Event Processing Language allows you to express filtering, aggregation, joins, pattern recognition, and correlation across multiple disparate event streams. Event Stream Analysis helps perform powerful incident detection and alerting.

The following diagram shows the high-level data workflow:


netwitness_architecturealerts_480x373.png

In NetWitness version 11.5 and later, There are only two services that can run on an ESA host:

  • ESA Correlation (ESA Correlation rules): Creates alerts from ESA rules.
  • Contexthub Server (Context Hub): Runs only on an ESA primary host. Contexthub Server provides enrichment lookup capability in the Respond and Investigate views. For information, see the Context Hub Configuration Guide.

Note: The Event Stream Analytics Server (ESA Analytics) service is not supported in NetWitness Platform version 11.5 and later.

The first service is the ESA Correlation service that creates alerts from ESA rules, also known as ESA Correlation Rules, which you create manually or download from Live.

In NetWitness 11.3 and later, the ESA Correlation service replaces the Event Stream Analysis service and is also known as ESA Correlation Server. The ESA Correlation service provides the same services as the Event Stream Analysis service with the added benefit of enabling you to specify different data sources for your ESA correlation rules. Like the Event Stream Analysis service, the ESA Correlation service installs on the ESA Primary and ESA Secondary host types.

The second service is the Contexthub Server service, which provides enrichment lookup capabilities in the Respond and Investigate views. It runs only on an ESA Primary host. For information, see the Context Hub Configuration Guide. Go to the NetWitness All Versions Documents page and find NetWitness Platform guides to troubleshoot issues.

IMPORTANT: Mixed mode is not supported for ESA hosts in NetWitness Platform version 11.5 and later. The NetWitness server, ESA primary host, and ESA secondary host must all be on the same NetWitness Platform version.

Upgrade Considerations for ESA AnalyticsUpgrade Considerations for ESA Analytics

The Event Stream Analytics Server (ESA Analytics) service is not supported or available in NetWitness version 11.5 and later. The Whois Lookup Configuration and ESA Analytics Mapping panels are no longer in the user interface [ netwitness_adminicon_25x22.png (Admin) > System].

Note: Event Stream Analysis (ESA) is not end of life. ESA Correlation rules and the ESA Correlation service are supported. ESA Analytics, which is used for Automated Threat Detection, is different from ESA Correlation Rules and is EOL. In its place, you can use ESA Correlation as is offers more functional capabilities and better performance.